机器视觉让机器人长眼睛、会思考,离智能制造更近。为了提高教师机器视觉技术应用能力,7月12日-7月15日,莱尼电气线缆(中国)有限公司机器视觉技术专家奚云飞在笃行楼1楼莱尼机器人学院实训中心为专业教师进行了为期五天的“工业机器人操作编程与机器视觉技术与应用”培训。
校企双方共同为本次培训制定了周密的培训计划,主要内容有硬件模块组态、ABB工业机器人理论、仿真与操作、工业机器视觉系统的硬件、理论及应用以及机器人工作站整套系统的运行与调试等。培训中使用的设备为莱尼集团北美地区最先进的机器人工作站。培训课程设计基于工业机器人视觉平台,呈现工业生产的真实应用,为学员提供从理论基础到实操应用的全方位教学方案。

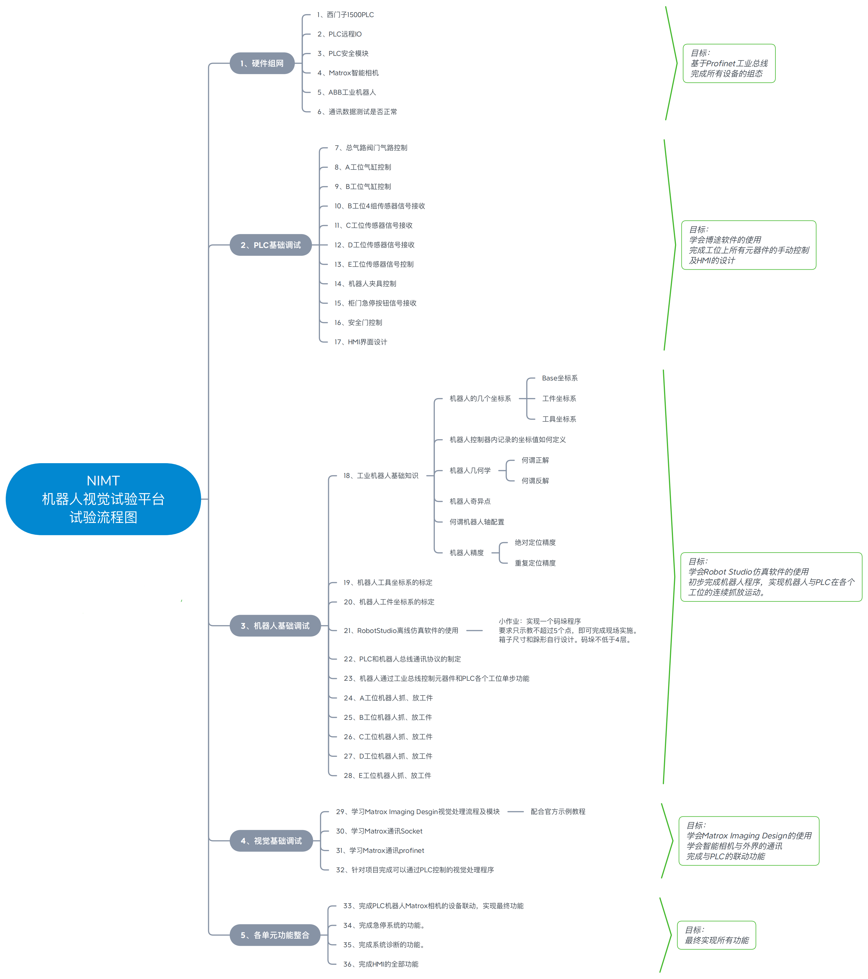
培训内容
炎炎烈日挡不住教师们学习的热情,面对制造业数字化转型大势,培养适应数字化转型需要、具备数字技能的学生对我们广大教师提出了全新的要求。本次培训提高了教师数字思维意识,掌握了先进的机器视觉技术,提高了专业教师在工业机器人技术方面的教学能力和专业技术水平,为进一步深化教育教育改革、加深产教融合奠定了基础。

企业工程师正在给参训教师授课

企业工程师在进行实操教学

参训教师正在进行工业机器人虚拟仿真训练
南京机电莱尼机器人学院是与德国莱尼集团产教融合、校企共建的合作平台,引进了最先进的培训设备和定制化课程,旨在培养智能制造方面的技术技能人才,同时为企业提供定制化的培训,助力长三角区域的制造业数字化转型。
[ 关闭 ]
